产品功能特点
横纵打通、全局统筹

运 营 计 划 管 理 软 件

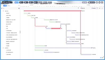
项目计划
项目沙盘模拟
项目关键控制点
项目会议管理
场景化和穿透管理
项目总引用模板,自动编排计划。动态调整关键路径,实现跨专业,跨部门协同

引用标准模版,一键生成项目计划
关键路径自动计算,动态更新
执行中计划偏差预警,前置亮灯
专业条线分工明确、高效协同
以项目目标为导向,优化迭代项目计划
模板规则制定前模拟,合理合规
项目启动前虚拟推演、科学排布,预测预判
执行中计划基线偏差调整,快速模拟,保障目标达成。
复盘模拟,决策检验
从集团层面聚焦项目关键控制点(关键节点),信息透明可视,实时穿透管理,控制风险

以过程预警管理取代滞后结果汇报管理
各专业信息透明、可视可穿透管理,
节点动态可视可交圈
高效解决集团运营会议计划、冲突、调整、消项管理,实现运营会议闭环
项目计划自动生成会议日历
实时动态展示会议状态
会议冲突提示、调整、通知

穿透管理、过程可控

穿透专业职能条线和任务负责人查看计划

上传关键成果文件、成果文件科学分类

原真记录、信息留痕

贯通内外的多公司全景视角

其 他 功 能

行 业 应 用 场 景

投融资
投融资
城市规划
城市规划
建筑设计
建筑设计
地产开发
地产开发
工程管理
工程管理
人力资源招聘
人力资源招聘
研发制造
研发制造
律师事务所
律师事务所
创客空间
创客空间
会展
会展
系统运作图
数据决策

系 统 效 益

系统效益
快速实施

向关键路径要时间, 向非关键路径要资源


透过项目的任务标准化打通业务标准化和流程标准化


透过可视化来完成业务流程的编辑化和PDCA的闭环管理

即插即用
即插即用
云端、混合、私有化部署
云端、混合、私有化部署
接口无缝对接
接口无缝对接
联系人:陈先生
联系QQ:328475979 手机号码:18666003265 联系邮箱:cwy@gisweitu.com
您的姓名
*
联系方式
*
联系地址
*
合作需求
*
验证码
 换一张
*
提交